Obezbeđena interakcija sa klijentskim softverom velikog broja banaka
(vidi sliku) ![]()
Evidencija garantnih listova i serijskih brojeva artikala (vidi sliku) ![]()
Kreiranje hijerarhijske organizacione strukture preduzeća i njena reorganizacija po sistemu "drag-and-drop" (prevuci i postavi) (vidi sliku) ![]()
Jedinstvena evidencija artikala, usluga, komitenata, područja, radnika, valuta, dažbina... (vidi sliku) ![]()
Jedinstvena evidencija poslovnih partnera - slanje štampanih dokumenata faksom i slanje elektronske pošte direktno iz programa, bez potrebe za posebnim adresarima u programima za faksove i E-mail (vidi sliku) ![]()
Vremensko praćenje kursnih lista i dažbina (vidi sliku) ![]()
Pregledi poslovnih promena u paralelnoj valuti (vidi sliku) ![]()
Vođenje neograničenog broja analitika (komitenti, organizacione jedinice, radnici, područja, gradilišta, …) (vidi sliku) ![]()
Šifriranje osnovnih podataka (artikala, komitenata, itd.) nije obavezno - unos po nazivu (padajuće liste) (vidi sliku) ![]()
Neograničena izmena bilo kog podatka u toku poslovne godine (šifre, naziv, poslovne promene) (vidi sliku) ![]()
Pretraživanje i sortiranje podataka, po proizvoljnim kriterijumima, u svakom prozoru po bilo kojem podatku uz pamćenje kriterijuma koji se često koriste (vidi sliku) ![]()
Inicijalizacija podataka koji se često ponavljaju prilikom unosa (vidi sliku) ![]()
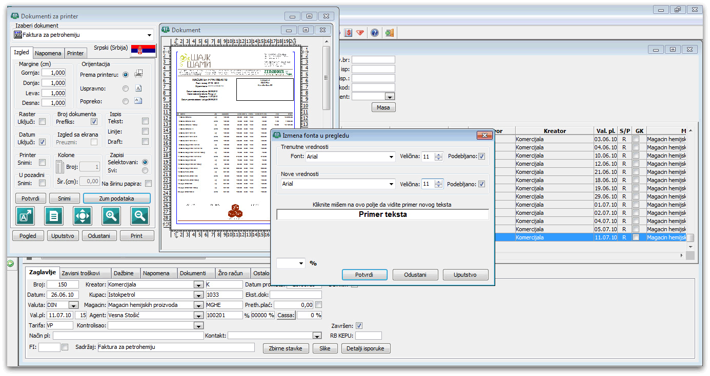
Svaki pregled moguće je prikazati na ekranu, PDF fajlu i na štampi (vidi sliku) ![]()
Standardni prozor za štampanje svih dokumenata uz pamćenje podešenih parametara za svaki štampani dokument (vidi sliku) ![]()
Podešavanje i snimanje izgleda prozora (raspored, naziv i širina kolona) za svakog korisnika posebno ili na nivou svih korisnika (vidi sliku) ![]()
Dodeljivanje slika (bitmapa) uz artikle, radnike itd. (vidi sliku) ![]()
Lako povezivanje spoljašnjih dokumenata kreiranih u drugim aplikacijama (MS Office, MS Back Office, Open Office, Libre Office itd.) sa velikim brojem podatkom u okviru Calculus 12 baze podataka uz mogućnost otvaranja povezanog dokumenta od strane aplikacije domaćina (host-a) (vidi sliku) ![]()
Eksportovanje izveštaja u razne formate (HTML, XLS, DBF, TXT) za izradu statističkih izveštaja sa graficima i tabelama, za pripremu prezentacija itd. (vidi sliku) ![]()
Mogućnost direktnog pristupa bazi podataka kroz Word, Excel i ostale programe koji podržavaju ODBC standard (vidi sliku) ![]()
Program za arhiviranje baza podataka, čuvanje proizvoljnog broja arhiva, mogućnost delimičnog i kompletnog arhiviranja i podešavanja za automatsko svakodnevno pokre-tanje u određeno vreme (vidi sliku) ![]()
Mogućnost arhiviranja u toku rada, bez prekidanja posla (vidi sliku) ![]()
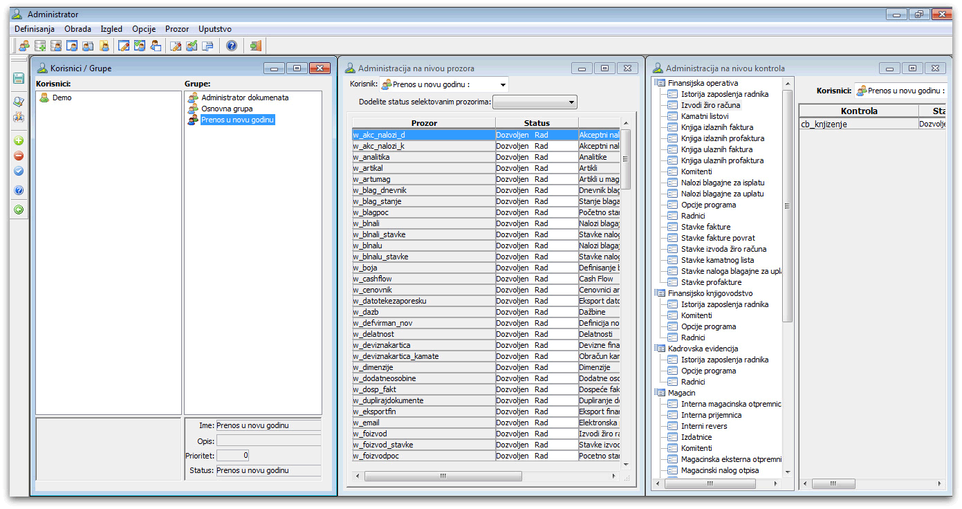
Sigurnosti proizvoda je posvećena posebna pažnja, tako da se, osim sigurnosnih principa MS NT operativnog sistema i Sybase SQL Servera baze podataka, koriste i posebno razvijene funkcije sigurnosti na nivou dostupnosti podataka pojedinim učesnicima u poslovnom procesu. Administrator sistema samostalno formira grupe i nazive korisnika i dodeljuje prava pristupa. Inicijalno je korisniku dozvoljeno sve, a kroz prava pristupa se uvode ograničenja (vidi sliku) ![]()
Specijalne grupe korisnika sa pravima za izmenu svih proknjiženih dokumenata i prenos u novu godinu (vidi sliku) ![]()
Inicijalno se isporučuju sledeći podaci, koje korisnik može menjati i dopunjavati prema svojim potrebama: evidencija područja (države; mesta sa brojevima pošta,...), sve svetske valute i bankarske oznake valuta, sintetički i analitički kontni plan, jedinice mera sa međusobnim odnosima, šifarnik svrha plaćanja (vidi sliku) ![]()